TT Product & Variation Expiry for WooCommerce
Original price was: € 65,00.€ 49,00Current price is: € 49,00. excl. tax
25% Off
TT Product & Variation Expiry for WooCommerce is a lightweight but powerful plugin that adds automated expiration control to your WooCommerce products and variations. Manage time-limited product offers without manual work and keep your store fully accurate and up-to-date.
Automatic management of products and variations with expiration dates for WooCommerce
🎯 What does this plugin do?
This powerful WooCommerce plugin allows you to set expiration dates for both complete products and individual product variations. When items expire, they are automatically hidden, set to draft, or permanently deleted – depending on your settings. The plugin also offers optional real-time countdown timers (via shortcodes) to create urgency for your customers.
🚀 Perfect for:
• Limited-time offers – Show a countdown and automatically remove products after the offer ends
• Seasonal inventory – Automatically manage and hide seasonal products
• Perishable goods – Remove or hide products after their expiration date
• Event-related goods – Stop sales automatically before or after an event date
• Flash sales – Create urgency with countdown timers and automatic expiry
✨ Core Features
Product & Variation Management
• Set expiration dates for all product types (Simple, Variable, Digital, External, Grouped)
• Individual variation expiration dates for variable products
• Automatic processing via WordPress cron jobs (every 5 minutes)
• Flexible expiry actions: hide, set to draft, or permanently delete
• Intelligent product management: when all variations expire, the parent product is automatically set to draft
Frontend Countdown Timers
• Real-time countdown timers with JavaScript updates
• Three styling options: styled (default), theme (automatic theme integration), plain (minimal)
• Responsive design for all devices
• Shortcode support for complete control over timer placement
• Automatic urgency indicators (normal → urgent → critical → expired)
Shortcode System
• [tt_product_timer] – Timer for specific products
• [tt_variation_timer] – Timer for specific variations
• [tt_all_variation_timers] – All variation timers of a product
• Flexible styling options with width and style parameters
• Page builder compatibility (Avada, Elementor, WPBakery, Divi)
Admin & Notifications
• Comprehensive admin interface with detailed documentation
• Email notifications when products/variations expire
• Admin dashboard notifications for expired items
• Configuration page for email settings
• Comprehensive help section with examples and tutorials
Theme Integration
• Automatic color detection via CSS custom properties
• Font inheritance from your theme
• Responsive design for all screen sizes
• Popular theme support: Avada, Elementor, Divi, WooCommerce
• Custom CSS support for advanced styling
Technical Features
• WordPress.org standards compliant
• Security best practices with nonce verification and input sanitization
• Performance optimization with caching
• Multi-language support (English/Dutch)
• License management via TommyThemes framework
• Automatic updates and premium support
🛠️ Usage
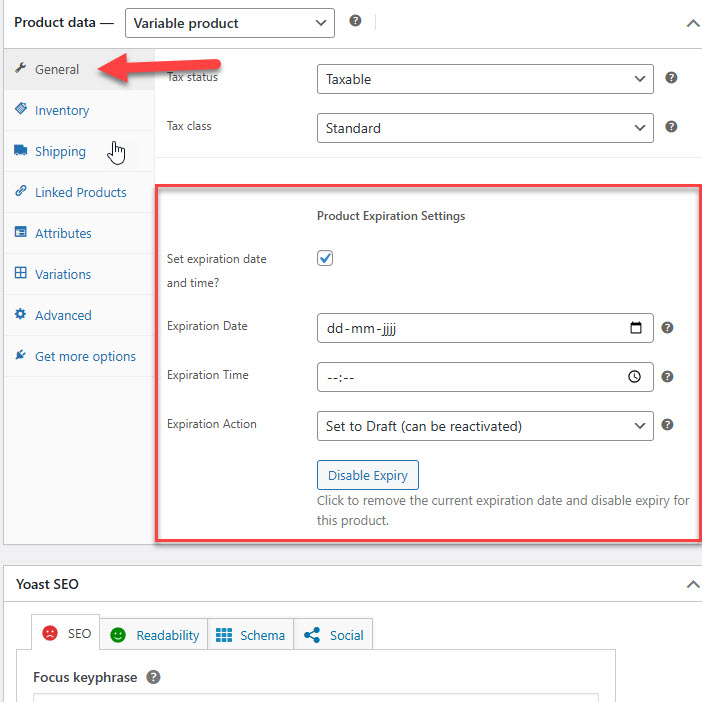
Setting Product Expiration Dates
1. Go to Products → All Products in WordPress admin
2. Edit a product and scroll to Product Expiration Settings
3. Check Enable expiration date and time?
4. Set Expiry Date and Expiry Time (uses your site’s timezone)
5. Choose the expiry action: Set to Draft (can be reactivated) or Delete Product (permanent)
6. Click Update to save
Setting Variation Expiration Dates
1. Edit a variable product
2. Go to the Variations tab
3. Expand a variation and find Variation Expiry Settings
4. Enable expiry and set the date and time
5. Save the variation settings
Adding Countdown Timers
• Use shortcodes in product descriptions, variation descriptions, or anywhere shortcodes are supported
• Examples:
– [tt_product_timer] – Timer for current product
– [tt_product_timer product_id=”123″ style=”theme”] – Timer for specific product with theme styling
– [tt_all_variation_timers] – All variation timers of a product
📧 Email Notifications
Receive automatic email notifications when products or variations expire, including:
• Product name and ID
• Expiry date and time
• Action taken (draft or deleted)
• Direct link to edit product in WordPress admin
🎨 Styling & Customization
• Three built-in styles: styled, theme, plain
• Automatic theme integration with CSS custom properties
• Custom CSS support via WordPress Customizer
• Responsive design with media queries
• Flexible width options (percentage or pixels)
⚙️ System Requirements
• WordPress 5.0 or higher
• PHP 7.4 or higher
• WooCommerce 6.0 or higher
• TT Framework (must be installed and activated first)
📋 Disclaimer
The expiry actions (hiding, drafting, or deleting products/variations) are processed by WordPress’s scheduled tasks (cron). This means there may be a short delay (typically up to a few minutes) between the set expiry time and the actual action. For time-critical products or offers, always allow for a small overlap.
—
Transform your WooCommerce store with automatic product management and create urgency with professional countdown timers!
Changelog
—————————————————————————————–
Version 1.9.1 – June 24, 2025
—————————————————————————————–
– IMPROVED: Updated plugin name from “TT WooCommerce Product & Variation Expiry” to “TT Product & Variation Expiry for WooCommerce”
– IMPROVED: Enhanced admin page with comprehensive documentation and examples
– IMPROVED: Better shortcode documentation with clear usage instructions
– IMPROVED: Added detailed styling section with CSS examples
– IMPROVED: Enhanced error handling and user feedback
– IMPROVED: Better integration with page builders (Avada, Elementor, WPBakery, Divi)
– IMPROVED: Added theme style option for seamless theme integration
– IMPROVED: Enhanced responsive design for countdown timers
– IMPROVED: Better JavaScript loading for shortcode timers
– FIXED: [tt_all_variation_timers] shortcode now returns empty output when no variations have expiry dates (no error message)
– FIXED: JavaScript loading on non-product pages when shortcodes are present
– FIXED: Timer visibility in [tt_all_variation_timers] regardless of variation selection
– FIXED: Updated installation instructions with correct plugin name
– FIXED: Consistent plugin naming across all files and documentation
– FIXED: Improved admin page navigation and styling
– FIXED: Better shortcode error messages and handling
– FIXED: Enhanced security with proper nonce verification
– FIXED: Improved input sanitization and validation
– FIXED: Better database query optimization
– FIXED: Enhanced caching for better performance
– FIXED: Plugin Check compliance with WordPress.org standards
– FIXED: Output escaping for all user-facing content
—————————————————————————————–
Version 1.9 – June 16, 2025
—————————————————————————————–
– FIXED: Removed variations were still counted, causing products to draft prematurely
– NEW: Added activation/deactivation hooks to reliably schedule/clear the cron job
– NEW: Added capability check when saving expiry dates for improved security
– IMPROVEMENT: Dynamic counting of all current variations (including those without expiry)
– IMPROVEMENT: UNIX-timestamp-based expiry comparison for robust date handling
– NEW: Added clean_post_cache() calls after variation and parent-product updates
– NEW: Added comprehensive uninstall functionality with user choice for data removal
– NEW: Added secure plugin update system with license validation
– NEW: Added professional plugin structure with index.php files for security
– NEW: Added complete README.md documentation
– NEW: Added .gitignore file for development
– NEW: Added “Remove All Plugin Data” option in admin interface
– IMPROVEMENT: License validation error handling for rate limit scenarios
– IMPROVEMENT: Admin interface with better UX and clear warnings
– COMPATIBILITY: Tested up to WordPress 6.8 and WooCommerce 9.0
—————————————————————————————–
Version 1.8 – May 28, 2025
—————————————————————————————–
– NEW: Added full compatibility with required WordPress and WooCommerce versions
– NEW: Added translation support (Text Domain and load_plugin_textdomain())
– NEW: Added plugin URI, author link, and internationalization metadata
– NEW: Added clean_post_cache() for object caching support (e.g., Redis)
– IMPROVEMENT: All strings wrapped in __() for multilingual support
– IMPROVEMENT: Stability improvements for distribution and marketplace release
—————————————————————————————–
Version 1.7 – May 27, 2025
—————————————————————————————–
– FIXED: Variations remained active after expiration time
– NEW: Added time support (datetime instead of just date)
– NEW: Added dashboard notifications when a product is auto-drafted
—————————————————————————————–
Version 1.6 – May 26, 2025
—————————————————————————————–
– IMPROVEMENT: Cron job frequency updated to every 5 minutes
– NEW: Added auto-detection and disabling of expired variations
– NEW: Added drafting of parent product if all variations expire
—————————————————————————————–
Version 1.5 – May 25, 2025
—————————————————————————————–
– IMPROVEMENT: Performance in variation queries with get_posts()
– NEW: Added basic transient notice system for admin alerts
—————————————————————————————–
Version 1.4 – May 24, 2025
—————————————————————————————–
– IMPROVEMENT: Post meta field renamed internally for consistency
– IMPROVEMENT: Prevented duplicate updates to variation stock status
—————————————————————————————–
Version 1.3 – May 23, 2025
—————————————————————————————–
– NEW: Added hook support (do_action) for developers to respond to expiry
– IMPROVEMENT: Logging logic for future debugging (via error_log)
—————————————————————————————–
Version 1.2 – May 22, 2025
—————————————————————————————–
– FIXED: Incorrect date format validation in save handler
– IMPROVEMENT: Cleaner UI for date/time input fields
—————————————————————————————–
Version 1.1 – May 21, 2025
—————————————————————————————–
– NEW: Added admin column support for expiry overview (not enabled by default)
– IMPROVEMENT: Default fallback if no expiry date is set
—————————————————————————————–
Version 1.0 – Initial Release
—————————————————————————————–
– NEW: Added core functionality to set an expiration date for each product variation
– NEW: Added WooCommerce integration and manual saving support
– NEW: Added product-level expiry functionality with flexible actions
– NEW: Added user choice between “Set to Draft” or “Delete” for expired products
– NEW: Added product expiry fields in general product data section
– NEW: Added universal support for all WooCommerce product types (Simple, Variable, Digital, External, Grouped, etc.)





